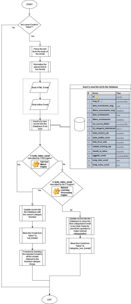
Sistema di classificazione contenuti E-mails


E’ Stato progettato e realizzato un sistema di classificazione di contenuti email, due engines:

  • il primo si occupa di fare il Full Text Match delle categorie indicate, ogni categoria ha delle parole o frasi che vengono matchate se trovate dal primo engine vengono classificate direttamente in quanto il contenuto fa il match della parola da ricercare. Sia le parole di ogni categoria che le categorie vengono ordinate, in fase di impostazione dell’engine, da un operatore mediante un portale web.
  • Il secondo Engine di Natural Language Processing in Deep Learning (pytorch) si occupa di auto apprendere la scelta dell’operatore fatta precedentemente; il portale mette in training le scelte non classificate precedentemente, l’operatore quindi li classifica se non classificate dall’engine. Se nelle classificazioni successive il modello dato in training precedentemente classifica l’email la direziona sul gruppo corretto.

Di seguito il diagramma di flusso:

Di seguito l’ordinamento delle Categorie di classificazione:

L’operatore può fare drag-drop per ordinarle